W pierwszej części skupimy się na podstawowej strukturze tabeli oraz na tym, jak wprowadzać dane do komórek. Następnie przeanalizujemy, jak stylizować tabelę za pomocą CSS, aby poprawić jej wygląd i funkcjonalność. Na koniec omówimy typowe problemy, z jakimi mogą się spotkać początkujący programiści oraz jak ich unikać.
Kluczowe informacje:
- Do stworzenia tabeli w HTML używamy znaczników
,
i . - Można utworzyć nagłówki tabeli za pomocą znacznika
. - Tabele nie mają domyślnie obramowania, dlatego warto dodać styl CSS dla lepszego wyglądu.
- Atrybuty
rowspanicolspanpozwalają na łączenie komórek w tabelach.- Typowe błędy przy tworzeniu tabel to brak zamknięcia znaczników i niepoprawne formatowanie danych.

Jak wstawić tabelę w HTML - proste kroki do skutecznej tabeli
Tabele w HTML są niezwykle ważnym narzędziem do organizowania i prezentowania danych w sposób czytelny i uporządkowany. Dzięki nim możemy z łatwością przedstawić różnorodne informacje, takie jak statystyki, dane produktowe czy porównania. W tym artykule omówimy podstawowe kroki potrzebne do stworzenia tabeli w HTML oraz kluczowe elementy, które należy uwzględnić.
Aby utworzyć tabelę, należy znać kilka podstawowych znaczników. Proces ten jest prosty i intuicyjny, co czyni go dostępnym nawet dla początkujących programistów. W dalszej części artykułu przedstawimy szczegółowy przewodnik, jak zbudować tabelę krok po kroku, używając odpowiednich znaczników HTML.
Tworzenie podstawowej struktury tabeli w HTML dla początkujących
Podstawowa struktura tabeli w HTML składa się z kilku kluczowych znaczników. Rozpoczynamy od znacznika, który definiuje całą tabelę. Wewnątrz tego znacznika umieszczamy wiersze tabeli, które tworzymy za pomocą znacznika
. Każdy wiersz może zawierać jedną lub więcej komórek danych, które definiujemy za pomocą znacznika . Aby utworzyć nagłówki tabeli, zamiast używamy znacznika , co powoduje, że tekst w nagłówkach jest domyślnie pogrubiony i wyśrodkowany. Taki układ zapewnia lepszą czytelność i organizację danych w tabelach. Dzięki tym podstawowym znacznikom możemy łatwo zbudować prostą tabelę, która będzie estetycznie prezentować nasze informacje. Wstawianie danych do komórek tabeli - krok po kroku
Aby wprowadzić dane do komórek tabeli w HTML, należy użyć znacznika
.dla każdej komórki, która ma zawierać dane. Każdy wiersz tabeli, zdefiniowany przez znacznik , a każda komórka danych w znaczniku, może mieć wiele komórek, które przechowują różne informacje, takie jak tekst, liczby czy inne dane. Warto pamiętać, że nagłówki tabeli, które są tworzone za pomocą znacznika , również mogą być używane do organizowania danych w sposób czytelny i zrozumiały. Przykład tabeli, która zawiera dane o produktach, może wyglądać następująco:
Nazwa Wartość Produkt A 25 zł Produkt B 30 zł Produkt C 15 zł Pamiętaj, aby każdy wiersz tabeli był zamknięty w znacznikuDodawanie obramowania i kolorów do tabeli - praktyczne porady
Aby poprawić wygląd tabeli w HTML, warto dodać obramowania oraz kolory do komórek i wierszy. Obramowania można łatwo zaimplementować, używając atrybutu
borderw znaczniku. Na przykład, aby dodać cienkie obramowanie, wystarczy ustawić
border="1". Dodatkowo, aby nadać tabeli bardziej atrakcyjny wygląd, można zastosować style CSS, takie jakborder-collapseorazbackground-color, które pozwalają na uzyskanie lepszego efektu wizualnego.Warto również korzystać z różnych kolorów tła, aby wyróżnić nagłówki i komórki danych. Na przykład, można ustawić kolor tła dla nagłówków tabeli za pomocą selektora CSS, co sprawi, że będą one bardziej widoczne. Oto kilka przydatnych właściwości CSS do stylizacji tabel:
-
border: 1px solid black;- dodaje obramowanie do tabeli lub komórek. -
background-color: #f2f2f2;- ustawia kolor tła dla komórek. -
padding: 8px;- dodaje odstęp wewnętrzny w komórkach, co poprawia czytelność. -
text-align: center;- wyśrodkowuje tekst w komórkach.
Używanie CSS do zaawansowanego stylizowania tabeli
Aby nadać tabeli jeszcze bardziej profesjonalny wygląd, można zastosować zaawansowane techniki CSS. Przykładem może być wykorzystanie efektów hover, które zmieniają wygląd komórek, gdy użytkownik na nie najedzie. Dzięki temu tabela staje się bardziej interaktywna i przyciąga uwagę. Można również zastosować
media queries, aby dostosować wygląd tabeli na różnych urządzeniach, co zapewnia lepszą responsywność.Inne zaawansowane techniki obejmują użycie gradientów jako tła dla tabeli, co dodaje elegancji, oraz stosowanie cieni dla komórek, co poprawia ich widoczność. Dzięki tym technikom można stworzyć tabele, które nie tylko prezentują dane, ale również wyglądają estetycznie i nowocześnie.
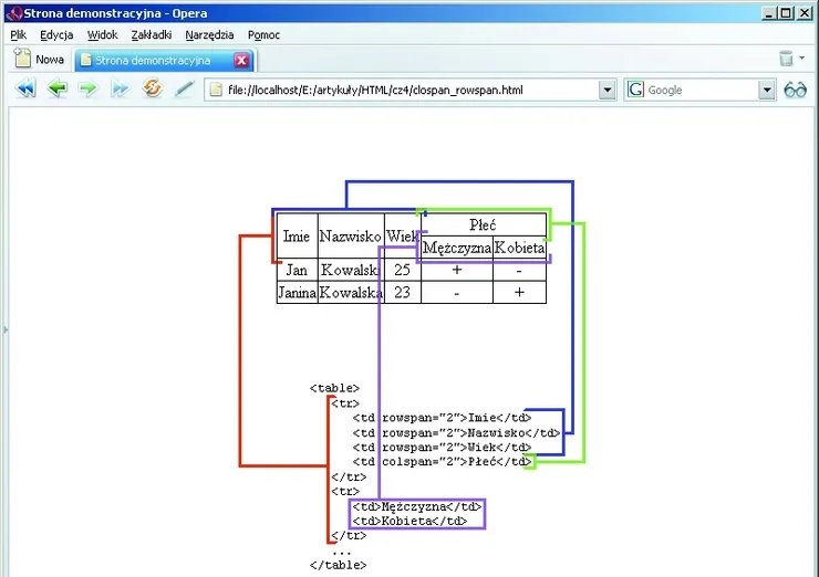
Łączenie komórek w tabeli - zwiększanie funkcjonalności
Aby zwiększyć funkcjonalność tabel w HTML, można użyć atrybutów
rowspanicolspan, które pozwalają na łączenie komórek w pionie i poziomie. Atrybutrowspanumożliwia połączenie kilku wierszy w jedną komórkę, co jest przydatne, gdy jedna informacja dotyczy więcej niż jednego wiersza. Natomiastcolspanpozwala na połączenie kilku kolumn w jedną komórkę, co jest idealne w przypadku nagłówków lub danych, które powinny być wyświetlane w szerszym zakresie.Przykładowo, jeśli mamy tabelę z danymi o produktach i chcemy, aby jedna z komórek obejmowała dwa wiersze, możemy użyć
rowspan="2". Jeśli chcemy, aby nagłówek obejmował dwie kolumny, użyjemycolspan="2". Dzięki tym atrybutom tabela staje się bardziej przejrzysta i zorganizowana, co ułatwia użytkownikom zrozumienie przedstawionych informacji.Jak używać atrybutów rowspan i colspan w tabelach HTML
Przykład użycia atrybutów
rowspanicolspanmoże wyglądać następująco: wyobraźmy sobie tabelę, w której w pierwszym wierszu mamy nagłówek, a w drugim i trzecim wierszu dane dotyczące różnych produktów. Jeśli jeden z produktów ma dwie różne wersje, możemy połączyć komórki, aby pokazać, że obie wersje dotyczą tego samego produktu. W takim przypadku możemy użyćrowspan="2"w odpowiedniej komórce.Oto jak może wyglądać przykładowa tabela:
Nazwa Wartość Produkt A 25 zł 30 zł Produkt B 30 zł Używając atrybutówrowspanicolspan, można znacząco poprawić organizację i czytelność danych w tabelach HTML.

Najczęstsze błędy przy tworzeniu tabel w HTML i jak ich unikać
Podczas tworzenia tabel w HTML, wiele osób popełnia typowe błędy, które mogą prowadzić do problemów z wyświetlaniem danych. Jednym z najczęstszych błędów jest brak zamknięcia znaczników
i , co może spowodować nieprawidłowe renderowanie tabeli w przeglądarkach. Innym powszechnym problemem jest niepoprawne użycie nagłówków, co może wpłynąć na czytelność i zrozumienie danych. Używanie znaczników dla nagłówków jest kluczowe, aby podkreślić ich znaczenie w tabeli. Aby uniknąć tych błędów, warto dokładnie sprawdzić kod HTML przed jego wdrożeniem. Używanie edytorów kodu, które podświetlają błędy, może znacznie ułatwić proces. Ponadto, zawsze warto testować tabelę w różnych przeglądarkach, aby upewnić się, że wygląda i działa tak, jak zamierzono.
- Brak zamknięcia znaczników, co prowadzi do błędów w renderowaniu.
- Niewłaściwe użycie nagłówków, co wpływa na czytelność danych.
- Nieprzestrzeganie struktury tabeli, co może prowadzić do problemów z formatowaniem.
Identyfikacja typowych problemów w tabelach HTML i ich rozwiązania
W przypadku problemów z tabelami HTML, często spotykanym błędem jest niewłaściwe ustawienie atrybutów, takich jak
colspanirowspan. Na przykład, jeśli próbujesz połączyć komórki, ale nie uwzględniasz odpowiedniej liczby wierszy lub kolumn, tabela może nie wyświetlać się poprawnie. Inny problem to brak stylów CSS, co sprawia, że tabela jest trudna do odczytania. Aby rozwiązać te problemy, upewnij się, że atrybuty są poprawnie ustawione, a także zastosuj odpowiednie style, aby poprawić wygląd tabeli.Jak wykorzystać tabele HTML w responsywnym projektowaniu stron
W dzisiejszych czasach, kiedy coraz więcej użytkowników przegląda strony internetowe na urządzeniach mobilnych, responsywność tabel staje się kluczowym aspektem projektowania. Aby tabele były czytelne na małych ekranach, warto zastosować techniki CSS, takie jak
overflowidisplay: block;, które pozwalają na przewijanie tabeli w poziomie. Dzięki temu, nawet jeśli tabela zawiera wiele kolumn, użytkownicy na urządzeniach mobilnych będą mogli łatwo przeglądać wszystkie dane bez konieczności zniekształcania układu strony.Dodatkowo, można rozważyć użycie media queries, aby dostosować styl tabeli w zależności od rozmiaru ekranu. Na przykład, można zmienić
font-sizelubpaddingw komórkach, aby zapewnić lepszą czytelność na mniejszych urządzeniach. Takie podejście nie tylko poprawia doświadczenia użytkowników, ale także zwiększa dostępność informacji, co jest kluczowe w nowoczesnym projektowaniu stron internetowych. - Można utworzyć nagłówki tabeli za pomocą znacznika






